Condição de Pagamento por Item
Histórico de Alterações
| Data | Quem | Comentários |
|---|---|---|
| 15/10/2021 | João Ramon | Criação do documento |
Necessidade
O cliente possui uma política de inserção das condições de pagamento particulares a cada item solicitado em um determinado pedido. Atualmente, o GeoSales Evo possui a possibilidade de inserir uma condição de pagamento com opções pré-parametrizadas, mas com aplicação sobre todos os itens, de forma coletiva e uniforme, ou seja, a condição de pagamento atualmente inserida num pedido ficará incidirá sobre todos os itens, e não individualmente. A possiblidade de inserir condições de pagamento individuais por item é uma necessidade para o cliente, haja visto a política de quebra de pedidos que o cliente realiza em seu ERP, baseado nestes atributos.
Solução
Uma vez que o motivo da customização é para viabilizar a quebra de pedidos que o cliente realiza no seu ERP, após o envio do pedido do EVO, sendo que essa quebra decorrerá de dois atributos: Tipo de pedido (venda/Bonificação) e Condição de Pagamento, sendo ainda que cada atributo deverá ser particionado para o item, e não para o pedido inteiro, conclui-se que, o atendimento da solicitação do cliente será satisfeito a partir da possibilidade da tomada individual destes atributos (tipo de venda e condição de pagamento) por item. A primeira possibilidade já esta satisfeita no EVO, visto que é possível atribuir no pedido o tipo de venda para um item específico. Já a condição de pagamento, atualmente, é atributo do pedido inteiro, sendo aplicado a todos os itens. Como solução, deve-se implementar um método que permita a inserção da condição de pagamento no item desejado e, dessa forma, possibilitar a devida quebra de pedido que o cliente deseja fazer no seu ERP.
Implementação
A tabela CARARTERISTICA atualmente recebe atributos que são inerentes ao próprio item no pedido, e já possui informações parametrizáveis. Estas informações estão dispostas na interface do sistema GeoSales, dentro do card do item do pedido, por meio de campos nos quais os usuários devem preencher de forma mandatória (não aceita null). Neste card de item, deve-se inserir um novo campo, chamado 'Condição de Pagamento', e receba a lista das condições parametrizadas, para preenchimento. O campo de condição de pagamento do item continuará existindo na aba de informações de pagamento do pedido, e será dado prioridade à condição apontada no pedido. Caso a condição no item não estiver populada, a condição válida será a do pedido em geral para aquele item.
Portanto, a tabela CARACTERISTICA receberá informações de condição de pagamento e vinculará esta ao item do pedido, através do campo de inserção da condição a ser criada no card do item, num campo criado vinculado à tabela.
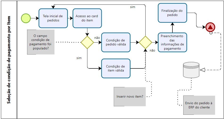
O fluxo de atividades da inserção da condição de pagamento para o item dispõe do seguinte modelo:
Cenários
Considere para a composição do cenário as seguintes massas de dados:
| CD_COND_PAGAMENTO | NM_COND_PAGAMENTO |
|---|---|
| 1 | A VISTA |
| 2 | 03 DIAS |
| 3 | 10 DIAS |
| CD_ITEM | NM_ITEM |
|---|---|
| 1 | PRODUTO01 |
| 2 | PRODUTO02 |
| 3 | PRODUTO03 |
Cenário Atual - Condição de Pagamento Geral
Neste cenário, ao realizar um pedido contendo os Itens PRODUTO01, PRODUTO02 e PRODUTO03, a condição de pagamento só é declarada na aba das informações de pagamento, culminando na mesma condição aplicada igualmente a todos os itens. Para este cenário, convencionou-se escolher a condição CD_COND_PAGAMENTO = 1, A VISTA.
| NM_ITEM | NM_CONDICAO_PAGAMENTO |
|---|---|
| PRODUTO01 | A VISTA |
| PRODUTO02 | A VISTA |
| PRODUTO03 | A VISTA |
Cenário Desejado - Condição de Pagamento Puramente por Item
Neste cenário, ao realizar um pedido contendo os Itens PRODUTO01, PRODUTO02 e PRODUTO03, a condição de pagamento será declarada 'exclusivamente' dentro do card do item, preenchendo o campo 'condição de pagamento', que irá popular a tabela CARACTERISTICA. No caso, cada item terá a possibilidade de ter uma condição de pagamento diferenciada, como disposto abaixo.
| NM_ITEM | NM_CONDICAO_PAGAMENTO |
|---|---|
| PRODUTO01 | A VISTA |
| PRODUTO02 | 03 DIAS |
| PRODUTO03 | 10 DIAS |
Visto que todos os itens já tiveram as condições de pagamento declaradas, caso a condição de pagamento na aba de informação de pagamento seja informada, será considerada a condição declarada no card do item.
Regras de Negócios
[RN1] - A inserção da condição de pagamento será realizada no card do item, ao acessa as informações internas por meio do ícone 'i';
[RN2] - O preenchimento do campo de condição de pagamento no item será obrigatório;
[RN3] - A medida customizada será realizada para permitir a quebra de pedidos, a qual será realizada exclusivamente no ERP do cliente, após a exportação do pedido.
Aprovação
Considero aprovada a documentação da funcionalidade especificada acima, e autorizo a implementação da mesma no Sistema GeoSales, em nome da Organização a qual estou vinculado.
GeoSales
| Setor | Aprovado Por | Data |
|---|---|---|
| Desenvolvimento - GeoSales | Pessoa que aprovou | 00/00/0000 |
| Integração - GeoSales | Pessoa que aprovou | 00/00/0000 |
| Configurações - GeoSales | Pessoa que aprovou | 00/00/0000 |
Empresa solicitante
| Setor | Aprovado Por | Data | Assinatura |
|---|---|---|---|
| Gerente TI - Cliente | Pessoa que aprovou | 00/00/0000 | |
| Gerente de Projeto - Cliente | Pessoa que aprovou | 00/00/0000 | |
| Gerente Comercial - Cliente | Pessoa que aprovou | 00/00/0000 |
